See all the projects I have worked on!

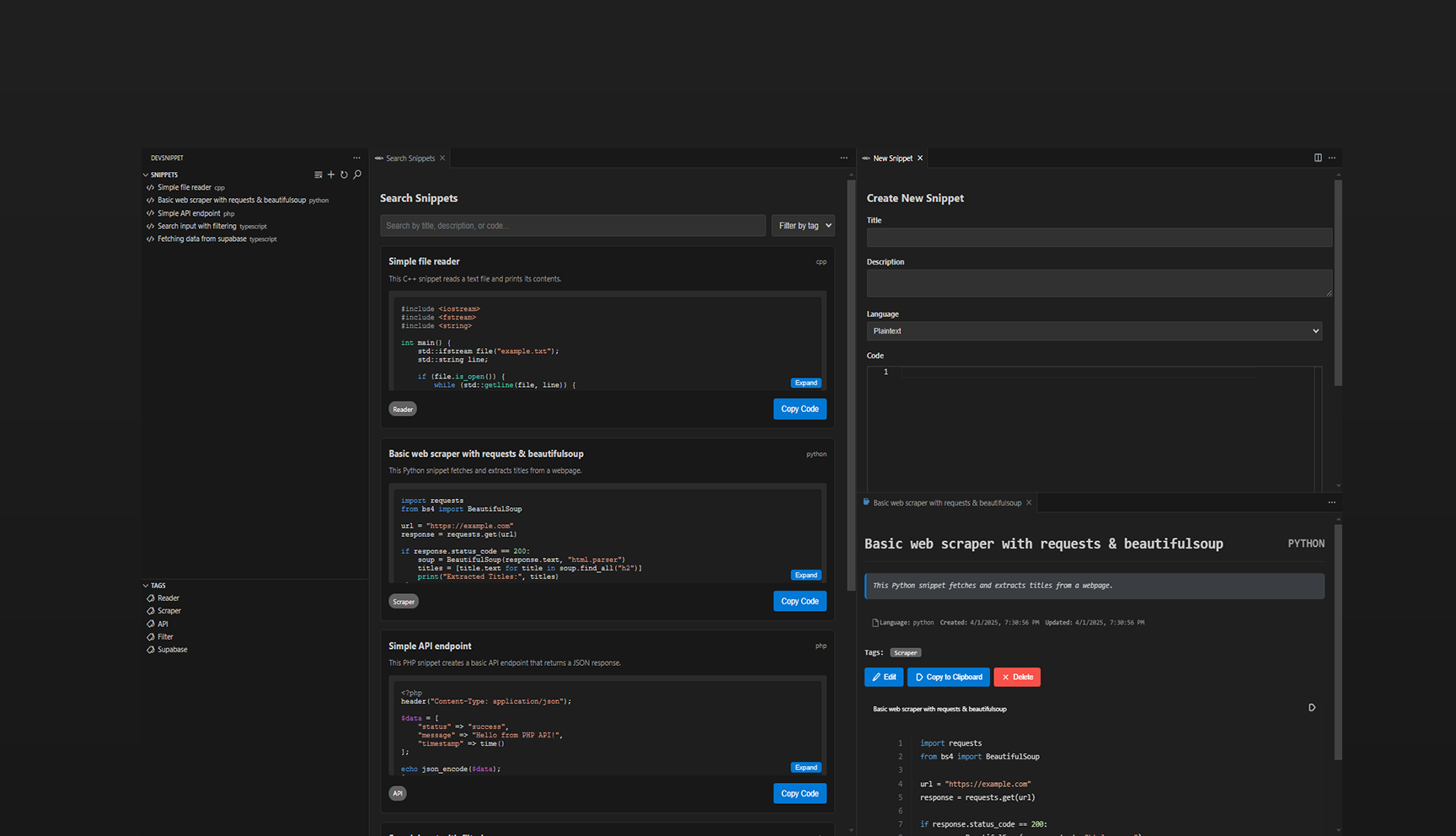
A VSCode extension that allows you to save and organize your code snippets directly in your editor.
View Project→
A tool to create a custom QR code for all your needs. No registration needed!
View Project→
A platform to store and organize reusable code snippets, enabling developers to work more efficiently.
View Project→
Save time writing blogs with Quillick. A blog writing tool that helps you write faster and better.
View Project→
A recipe site to help users find and share their favorite recipes with others
View Project→
A website for a client of Grufix. It's a commercial website for a AC service company
View Project→
Your personal AI assistant for your daily tasks.
View Project→

Resource manager created for some HAN students to help them manage their lesson resources.
View Project→